手順概要(パターン1)¶
旧バージョン |
新バージョン |
12.0 Standard Edition |
12.1 Standard Edition |
12.1 Standard Edition |
13.1 Standard Edition |
手順書の利用にあたっての注意¶
詳細情報 に記載の通り、バージョンアップ機能はありません。
新バージョンでの機能確認はお客さまにて事前に実施してください。
ロードバランサー(NetScaler VPX)を冗長化している場合は、両方のリソースに対して作業する必要があります。
- 手順関連
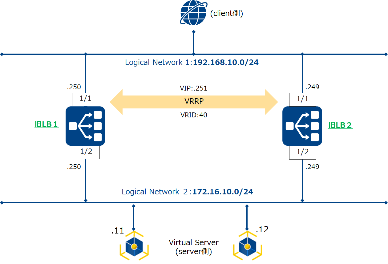
新旧バージョン間でVRRPを組んだ切り替えは、バージョンにより動作が異なるため、旧LBのVRRP停止・新LBのVRRP設定追加により切り替える手順としています。
この構成は、クライアント側向けインターフェイスでVRRPを動作させており、振り分けサーバー側のインターフェイスではSNATが動作しているため、VRRPは動作していないことが前提です。
- Virtual Server設定において、以下のように「パターンa」と「パターンb」で設定内容が変わるので注意してください。(下図参照)
パターンa:VRRPの仮想IPアドレスとは別セグメントを利用して、Virtual Server IPアドレスを設定する場合
パターンb:VRRPの仮想IPアドレスをVirtual Server IPアドレスへ設定する場合
本手順では新LBへコンフィグのリストアを実施する手順があります。留意点を リストア事前準備 へ記載しているため参照してください。
切戻し時に、削除したVRIDを新規作成する必要があるため、事前にVRIDの設定値を記録してください。
本手順では旧LB側で[runningConfig]を[SavedConfig]に保存していませんが、再起動を行うと保存前の設定に戻るため必要に応じて設定の保存を行ってください。保存方法については NetScaler VPXのコンフィグ保存設定 を参照してください。
移行にともなう環境遷移¶
移行にともない、下記の5段階にわけて環境は遷移します。
移行前の状態
事前準備(ロードバランサーの作成)
移行作業-1 旧LBのVirtual IP/VMAC設定を変更して通信停止
移行作業-2 新LBに切替え用の設定を適用する
事後作業
想定するシステムの設定¶
本手順では下記に示す設定が入っている状態で動作確認を行なっています。
#機能有効化
enable ns feature LB SSL
#VRID設定
add vrID 40 -priority 200 -preemption ENABLED
##VRRPの仮想IPアドレス設定
add ns ip 192.168.10.251 255.255.255.0 -type VIP -snmp DISABLED -mgmtAccess ENABLED -vrID 40 -td 10
#server設定
add server Web-server-01 172.16.10.11 -td 10
add server Web-server-02 172.16.10.12 -td 10
#service group設定
add serviceGroup HTTPGroup HTTP -td 10 -maxClient 0 -maxReq 0 -cip DISABLED -usip NO -useproxyport YES -cltTimeout 180 -svrTimeout 360 -CKA NO -TCPB NO -CMP NO
bind serviceGroup HTTPGroup Web-server-01 80
bind serviceGroup HTTPGroup Web-server-02 80
bind serviceGroup HTTPGroup -monitorName http
#Virtual Server設定(パターンa:VRRPの仮想IPアドレスとは別セグメントを利用してVirtual Server IPアドレスを設定する場合)
add lb vserver http-vserver HTTP 172.16.100.100 80 -persistenceType NONE -Listenpolicy None -cltTimeout 180 -td 10
add lb vserver ssl-vserver SSL 172.16.100.200 443 -persistenceType NONE -Listenpolicy None -cltTimeout 180 -td 10
#Virtual Server設定(パターンb:VRRPの仮想IPアドレスをVirtual Server IPアドレスへ設定する場合)
add lb vserver http-vserver HTTP 192.168.10.251 80 -persistenceType NONE -Listenpolicy None -cltTimeout 180 -td 10
add lb vserver ssl-vserver SSL 192.168.10.251 443 -persistenceType NONE -Listenpolicy None -cltTimeout 180 -td 10
#ssl設定
add ssl certKey server1 -cert server1.crt -key server1.key.pass -passcrypt "秘密鍵のパスワード"
add ssl certKey midCA -cert midcacert.pem
link ssl certKey server1 midCA
bind ssl vserver ssl-vserver -certkeyName server1
#bind設定
bind lb vserver http-vserver HTTPGroup
bind lb vserver ssl-vserver HTTPGroup
#hostname設定
set ns hostName lb1
#タイムゾーン設定
set ns param -timezone "GMT+09:00-JST-Asia/Tokyo"
#機能有効化
enable ns feature LB SSL
#VMAC設定
add vrID 40 -priority 100 -preemption ENABLED
#VRRPの仮想IPアドレス設定
add ns ip 192.168.10.251 255.255.255.0 -type VIP -snmp DISABLED -mgmtAccess ENABLED -vrID 40 -td 10
#server設定
add server Web-server-01 172.16.10.11 -td 10
add server Web-server-02 172.16.10.12 -td 10
#service group設定
add serviceGroup HTTPGroup HTTP -td 10 -maxClient 0 -maxReq 0 -cip DISABLED -usip NO -useproxyport YES -cltTimeout 180 -svrTimeout 360 -CKA NO -TCPB NO -CMP NO
bind serviceGroup HTTPGroup Web-server-01 80
bind serviceGroup HTTPGroup Web-server-02 80
bind serviceGroup HTTPGroup -monitorName http
#Virtual Server設定(パターンa:VRRPの仮想IPアドレスとは別セグメントを利用してVirtual Server IPアドレスを設定する場合)
add lb vserver http-vserver HTTP 172.16.100.100 80 -persistenceType NONE -Listenpolicy None -cltTimeout 180 -td 10
add lb vserver ssl-vserver SSL 172.16.100.200 443 -persistenceType NONE -Listenpolicy None -cltTimeout 180 -td 10
#Virtual Server設定(パターンb:VRRPの仮想IPアドレスをVirtual Server IPアドレスへ設定する場合)
add lb vserver http-vserver HTTP 192.168.10.251 80 -persistenceType NONE -Listenpolicy None -cltTimeout 180 -td 10
add lb vserver ssl-vserver SSL 192.168.10.251 443 -persistenceType NONE -Listenpolicy None -cltTimeout 180 -td 10
#ssl設定
add ssl certKey server1 -cert server1.crt -key server1.key.pass -passcrypt "秘密鍵のパスワード"
add ssl certKey midCA -cert midcacert.pem
link ssl certKey server1 midCA
bind ssl vserver ssl-vserver -certkeyName server1
#bind設定
bind lb vserver http-vserver HTTPGroup
bind lb vserver ssl-vserver HTTPGroup
#hostname設定
set ns hostName lb2
#タイムゾーン設定
set ns param -timezone "GMT+09:00-JST-Asia/Tokyo"
想定する設定(ロードバランサー)¶
リソース |
設定項目 |
設定値 |
ケース |
旧LB1 |
uplinkインターフェイス設定 (IP) |
192.168.10.250 |
|
downlinkインターフェイス設定 (IP) |
172.16.10.250 |
||
旧LB2 |
uplinkインターフェイス設定 (IP) |
192.168.10.249 |
|
downlinkインターフェイス設定 (IP) |
172.16.10.249 |
||
lb1/2 共通設定 |
機能有効化 |
LB SSL |
|
Virtual Server (http-vserver)設定 |
172.16.100.100 |
パターンaの場合 |
|
192.168.10.251 |
パターンbの場合 |
||
HTTP |
|||
80 |
|||
Virtual Server (ssl-vserver)設定 |
172.16.100.100 |
パターンaの場合 |
|
192.168.10.251 |
パターンbの場合 |
||
SSL |
|||
443 |
|||
uplinkインターフェイス設定 (仮想IP(VIP)) |
192.168.10.251 |
||
uplinkインターフェイス設定 (仮想IP(vrID)) |
40 |
||
Web-server-01(IP) |
172.16.10.11 |
||
Web-server-01(service) |
80 |
||
Web-server-02(IP) |
172.16.10.12 |
||
Web-server-02(service) |
80 |





